|
Loading Files on X4D
•Create Project folder on PCloud at the following path P:\Projects\Cadglobal

•And create a sub folder name Documents in your Project folder

•Copy all the Files to be used in the Project in the Documents Folder.

•Login with X4D Data Import
.png)
•When you are logging for the first time the below window will pop up just click on Save
•Once the save button is clicked, the project page opens up. On the top left corner, we can find the project name. While on the bottom left we can find the software version for X4D

•Click on Document Import and Select the Folder Browse tab
•Click on the Arrow next to the dropdown and select the Add option to add the Folder 
•
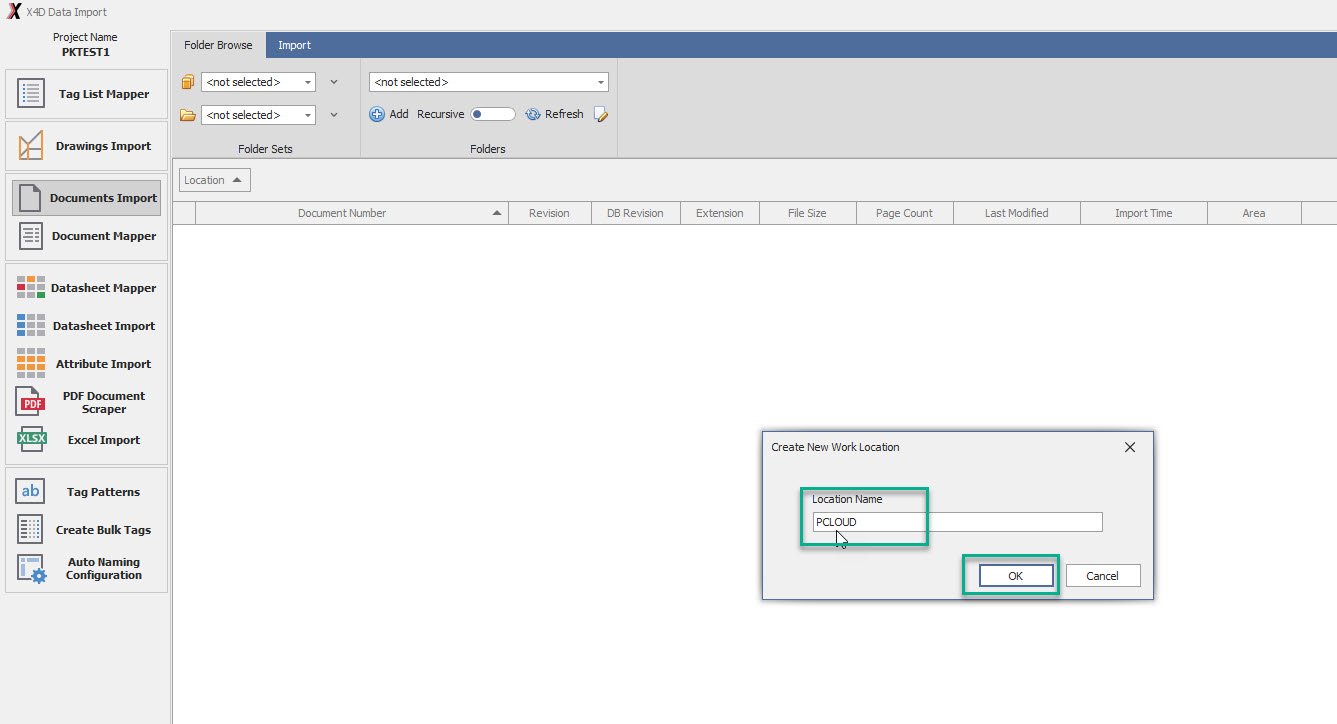
•Enter Location Name and Click OK
•
•Click on the Dropdown to select the created Folder (PCLOUD) and create a subfolder by clicking on the arrow next to the sub folder dropdown and select Add option.
•
•Enter Sub Folder Name and Press OK
•
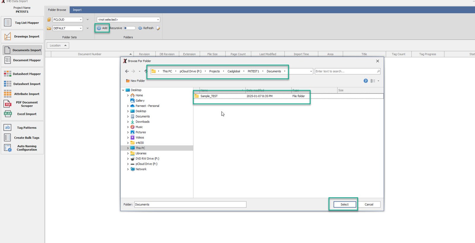
•Click on the ADD button to browse for the folder containing the project Documents.
•Navigate to the Data Folder
•Click on the Select option.
•
•Select the Manage Folder option
•
•Check the Recursive option
•
•Click on Refresh option in the Folder Browse tab to get all the documents in Document Import tab.
|