|
Create Tag Patterns
•Launch X4D Data Import App, select the project and click Login
•Go to Tag Patterns page and click on the arrow next to the dropdown and click edit button to add Disciplines

•Create Disciplines and Classifications
•Type the discipline name in the empty row and hit ENTER.

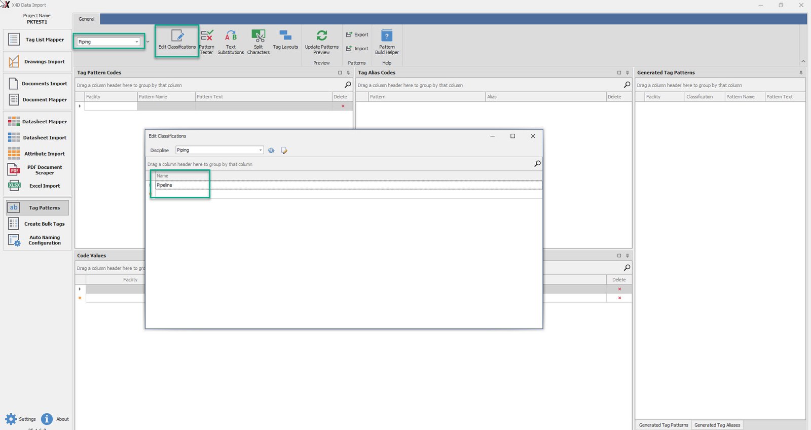
•Select Discipline and click on Edit Classification

•Enter the classification name and hit Enter. Once all entered, close the window.
•Now under the tag patterns tab, select the Discipline.
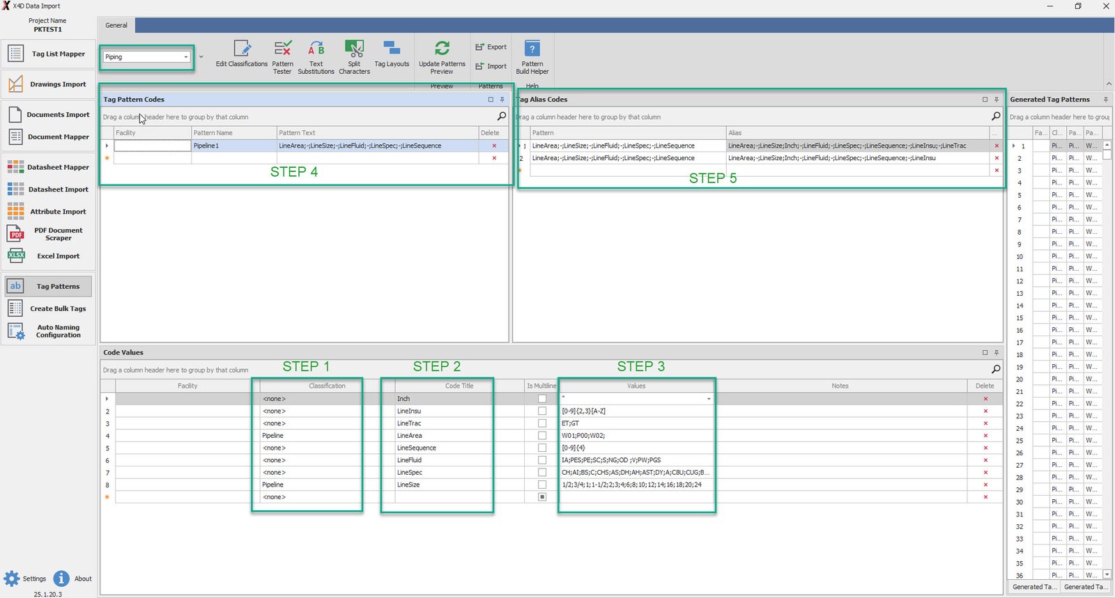
•Now as described in the image below follow the steps and entered the required details as per the project.
•Step 1 - Define Classification for the Code Values
•Step 2 - Enter the required titles in the Code Title
•Step 3 - Define the desired values under the Values column
•Step 4 - Under the Tag Pattern Codes, enter the Pattern Name and the Pattern Text that accurately defines the project tags
•Step 5 - Enter the Pattern and Tag Pattern Alias under the Tag Alias Codes section

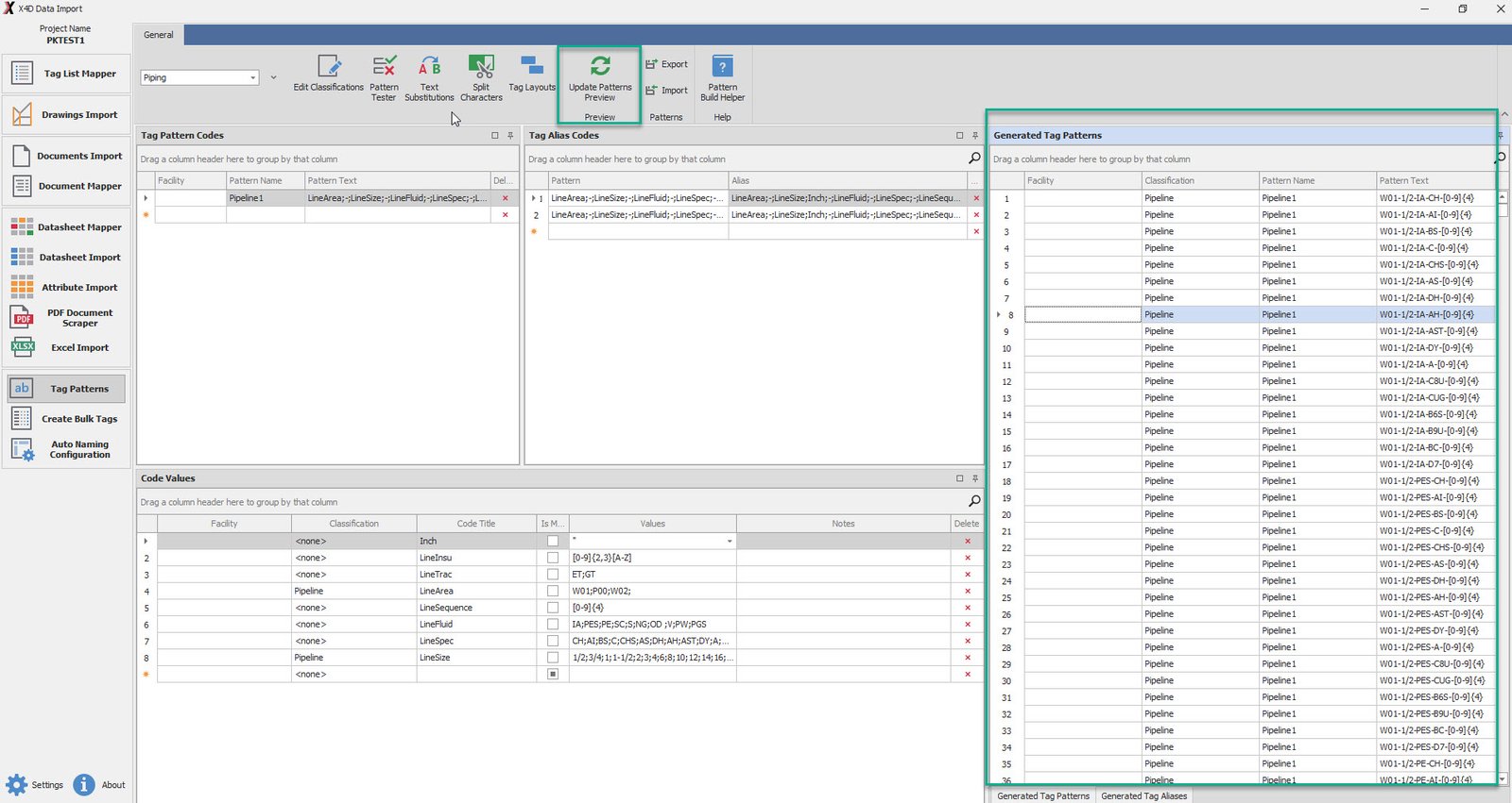
•Once the above steps are completed for all the Disciplines, Click Update Patterns Preview
•This should update the Generated Tag Patterns list on the left side of the screen

|