|
How to Load AutoCAD Drawing Tags
•Go into the drawings import tag and under the Folder Browse tab, select the folder in which we need to add the files.
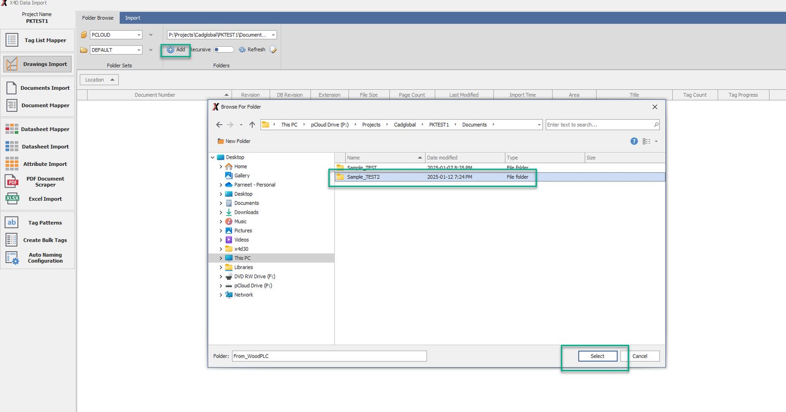
•Click on the ADD button and navigate to the source folder and click SELECT. 
•Once done, click the REFRESH button to load the folder.
•Click on the edit icon and check the Recursive option and close the Edit Folders window. 
•Once refreshed, the source folders would be visible on the screen.
•Any folder can be clicked to access the files in them, Select the files that are to be worked upon and hit the Import icon on the top.
•Insert the Discipline and Type values into the columns and hit ACCEPT.
•Once the import is complete; the system would give a pop up saying “Drawings Import completed!”.
•Click OK, and under the Tags Validity tab, the imported tags can be reviewed and individually accepted/rejected, or we can hit the Accept All option followed by the Import button.
•Please note, do not close this window manually.
•Click on the Import button and wait for the window to auto close.
•Once the Import is done, click on the Refresh button and the tag count on the selected files would refresh.
•Double click on a drawing to open it. Once open, turn on the Highlight Locations option.

•Verify if all the tags are being picked. If any tag is missing, add them manually.
|