|
•To edit a report once the report is selected, click on the Edit button next to the Open Button.

•This should launch the Template Editor to allow the admin to make any necessary changes to the report template.

•Click on any block in the template and click on the settings icon next to the table.

•Click on the Three dots next to the Expression to laucnh the expression editor to make changes to exsisting expressions.

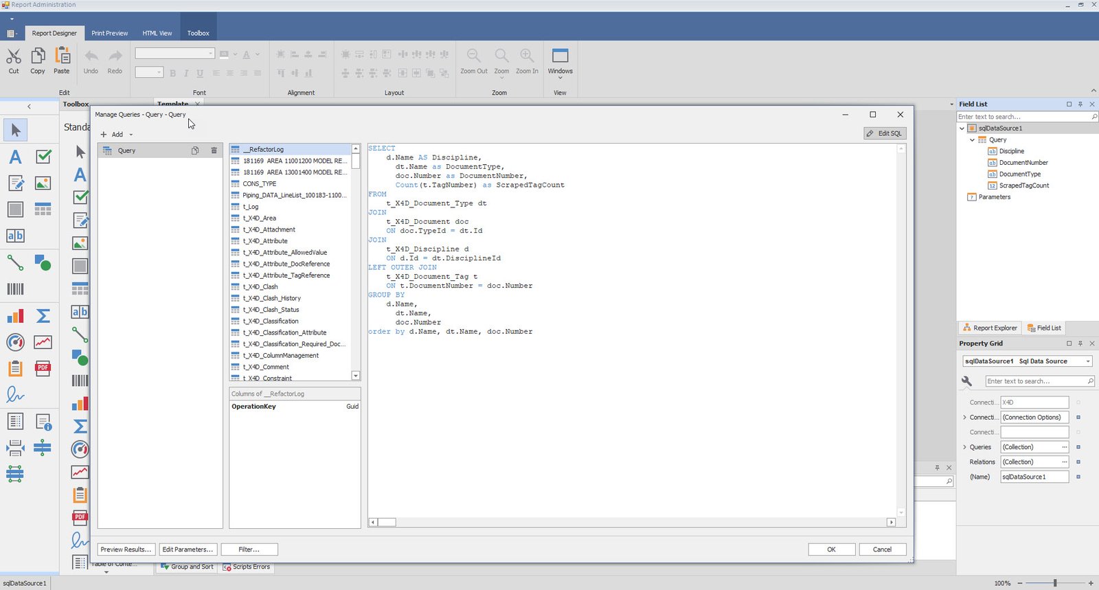
•To make changes to the Filed List right click on sqlDataSource1 and select Manage queries.

•A window will pop up with SQL query and the required changes can be made to the SQL query.

•Once done click on the Save Report and Save All on the top right of the screen.
.png)
|